Wenn Sie die Druckvorgaben auf Ihrem Server ändern und die Treiber auf Ihren Clients registriert sind, werden diese Änderungen auch für die Clients übernommen.

26.png

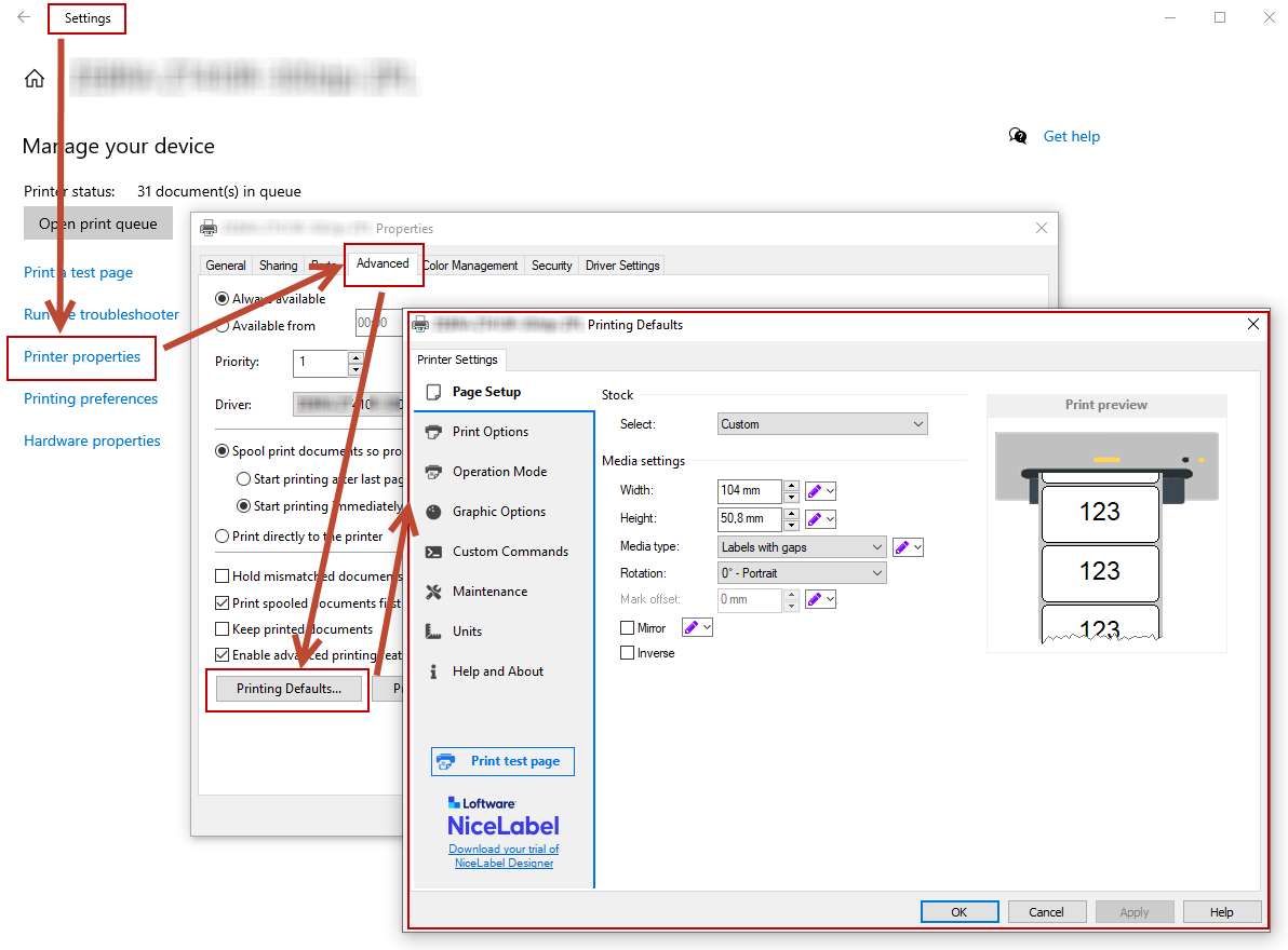
Änderung der Druckvorgaben auf Ihrem Server.

Anmerkung

Wenn Sie die Treibereinstellungen auf Ihren Server importieren, wählen Sie die Option Treibereinstellungen für alle Benutzer importieren.

27.png